Delphi Programming Forum
C++Builder  |  Delphi  |  FireMonkey  |  C/C++  |  Free Pascal  |  Firebird
볼랜드포럼 BorlandForum
 경고! 게시물 작성자의 사전 허락없는 메일주소 추출행위 절대 금지
델파이 포럼
Q & A
FAQ
팁&트릭
강좌/문서
자료실
컴포넌트/라이브러리
FreePascal/Lazarus
볼랜드포럼 홈
헤드라인 뉴스
IT 뉴스
공지사항
자유게시판
해피 브레이크
공동 프로젝트
구인/구직
회원 장터
건의사항
운영진 게시판
회원 메뉴
북마크
델마당
볼랜드포럼 광고 모집

델파이 Q&A
Delphi Programming Q&A
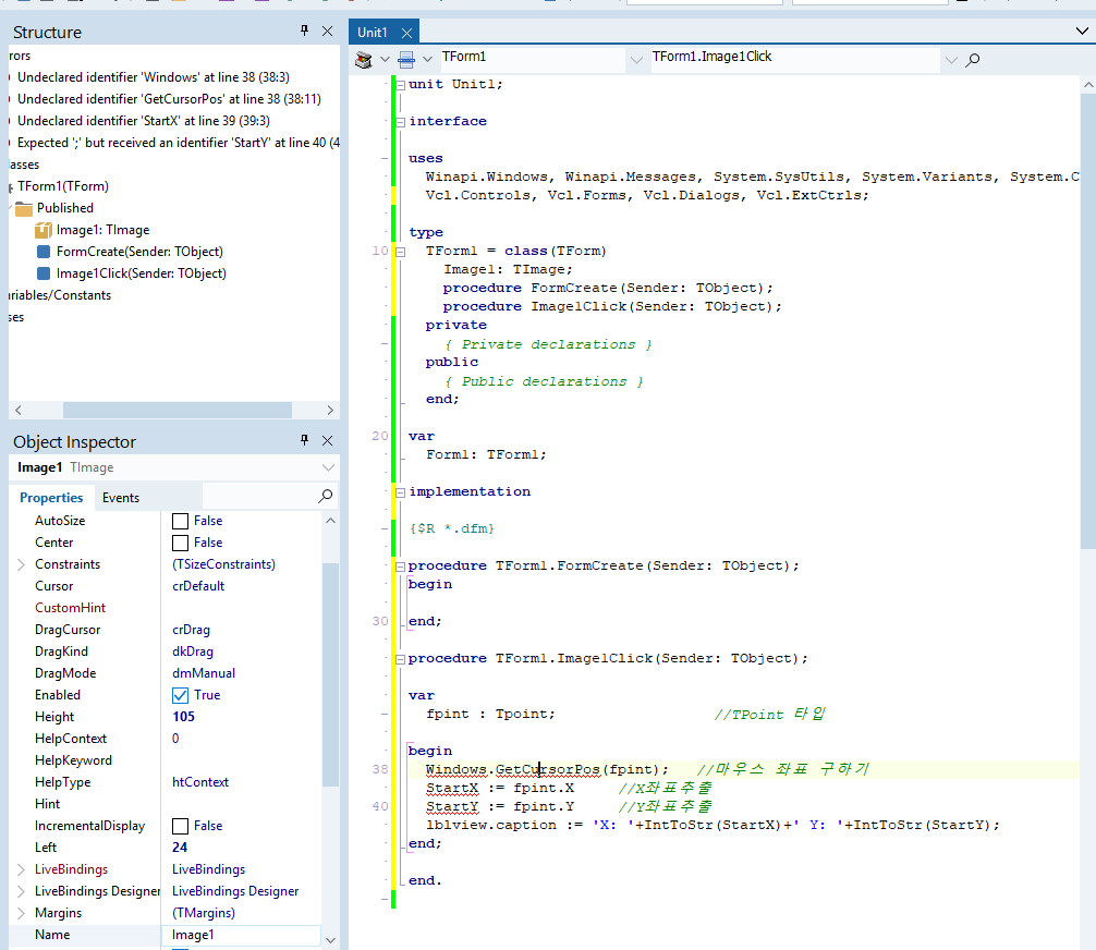
[16028] 어떤게문제일까요??
오류질문입니다 ㅜㅜ [] 1403 읽음    2019-05-23 18:19


+ -

관련 글 리스트
16028 어떤게문제일까요?? 오류질문입니다 ㅜㅜ 1403 2019/05/23
Google
Copyright © 1999-2015, borlandforum.com. All right reserved.